在树莓派中运行net6服务程序
在树莓派中安装net6运行环境并运行.net6应用程序
记录生成同时支持windows和linux的服务
net6独立部署到centos8(无需安装net6环境)
.net6新增windows服务
.netCore2.1创建服务程序
centos8中配置python服务程序
ASP.NetCoreWeb以服务形式运行
本文记录基于.net Core2.1的控制台程序创建服务程序。
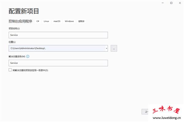
1、创建新项目,选择控制台应用程序

2、填写项目名称,我填写service,位置可选择桌面

3、目标框架:.net core2.1
4、新添加service服务文件

5、NuGet中引用:System.ServiceProcess.ServiceController

6、在Main函数中调用service函数

ServiceBase[] services = new ServiceBase[] { new doService() };
ServiceBase.Run(services);
7、发布

目标框架:netcoreapp2.1
部署模式:独立
目标运行时:win-x64

8、安装服务并执行,ps此处使用的是本人编写的服务安装小软件,用法请移步:服务程序安装小助手

9、查看服务已运行
